江上月
原创
Sui币的zkLogin功能通过零知识证明技术,让用户可直接使用Google等社交账户登录区块链应用,无需管理助记词即可完成身份验证。这项创新既保障了用户隐私安全,又大幅降低了Web3使用门槛,为数十亿Web2用户提供了无缝进入加密世界的便捷通道。

zkLogin是Sui网络上的一项突破性身份验证原语,它将传统的Web2登录体验与Web3的安全隐私优势相结合。
简单来说,它就像一位可靠的“身份翻译官”,让你用熟悉的社交账户登录,却在底层为你生成一个全新的、保护隐私的Sui链上身份。
zkLogin的核心使命是打破Web3的入门壁垒。
据统计,全球拥有近50亿社交媒体用户,zkLogin瞄准的正是这个庞大群体,让他们能够无缝进入区块链世界,而无需面对令人望而生畏的助记词和私钥。
Sui币选择zkLogin作为其身份验证核心并非偶然。
作为新一代的高性能Layer 1区块链,Sui始终将用户体验和隐私保护放在首位。通过zkLogin,Sui币生态为开发者提供了一个既安全又易用的身份验证方案,有望推动其生态系统的大规模采用。
与传统登录方式相比,zkLogin带来了三重革新:它简化了登录流程,用户无需记忆种子短语;它增强了隐私保护,防止身份数据泄露;它提高了安全性,通过加密技术降低攻击风险。
零知识证明是zkLogin的隐私核心,这是一种密码学技术,允许一方向另一方证明某个陈述是真实的,而不透露任何额外信息。
想象一下,你能够向他人证明自己已满18岁,却无需透露具体出生日期——这就是零知识证明的精髓。
zkLogin的隐私保护机制体现在两个关键层面:
在身份层面,它通过零知识证明技术,将你的OAuth身份信息(如Google ID)转换为可验证但不透明的链上凭证。这意味着系统可以证明“你是合法的Google账户持有者”,却不会透露你的具体Google账户信息。
在行为层面,zkLogin保障了你的链上活动与社交身份脱钩。通过独特的地址派生算法,zkLogin为每个应用生成不同的Sui地址,防止第三方跨应用追踪你的行为模式。
zkLogin的隐私优势在具体场景中较为明显。
例如,在进行DeFi交易时,zkLogin支持私人交易,保障你的交易策略和资产信息不被前端跑马灯公开。
在DAO投票场景中,你可以通过zkLogin参与治理,证明你持有投票权且符合资格,却不暴露你的具体持币数量和身份。
与传统的Web3身份验证相比,zkLogin解决了透明性问题。
传统区块链登录会直接暴露用户的公钥地址,使用户行为在链上被永久记录和分析,而zkLogin通过零知识证明技术,确认你“既证明了自己,又保护了自己”。

zkLogin的无缝体验始于熟悉的社交登录界面。
当用户访问支持zkLogin的Sui链上应用时,会看到“使用Google登录”或“通过Face-book登录”等选项,这与他们日常使用的网站登录方式无异。
点击后,用户像平常一样授权应用访问其社交账户信息——这一过程无需学习新的区块链概念。
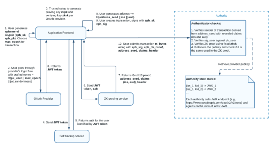
背后的技术流程自动化:
用户通过如Google等OAuth平台登录,获取id_token(JWT格式);
系统在本地通过ZK电路对该JWT的合法性生成零知识证明(zkProof);
将proof+公共参数提交至链上verifier合约进行验证;
合约验证成功,判定此用户拥有合法OAuth身份。
整个过程中,最复杂的零知识证明生成和验证对用户完全不可见,他们感受到的只是熟悉的社交登录体验。
zkLogin生态持续进化,不断提升用户体验。
2024年5月,zkLogin引入了多重签名恢复功能,解决了“如果社交账户丢失怎么办”的后顾之忧。用户现在可以将多个社交账户(如Google、Apple、Face-book)绑定到同一Sui地址,并设置不同的权重和阈值。
同时,zkLogin支持的社交账户类型不断扩展,从最初的Google、Face-book、Twitch,到后来加入的Apple账户支持,未来还计划整合微软、微信和亚马逊等平台,几乎覆盖了所有主流互联网身份。

zkLogin的技术优势为其带来了广阔的应用前景。
在DeFi领域,用户可以使用社交账户直接参与交易和借款,不用先学习复杂的钱包管理知识。这有利于吸引下一个十亿用户进入去中心化金融。
在游戏和社交领域,zkLogin支持具有隐形逻辑的DAO投票,玩家可以真正拥有游戏资产并以隐私保护的方式参与社区治理。
zkLogin还是Sui币生态的重要增长引擎。
通过大幅降低用户进入门槛,zkLogin使Sui开发者能够触达数十亿潜在Web3用户。目前,像Ethos Wallet这样的知名钱包已集成zkLogin,为用户提供更无缝的登录体验。
然而,zkLogin也面临一些挑战和局限。
技术上,zkLogin假设应用客户端ID及其发行者(如Google)是持续活跃的,如果这些服务不可用,可能会影响相关账户的访问。不过,通过多重签名恢复功能,这一问题已得到缓解。
另一方面,尽管zkLogin隐藏了OAuth身份与Sui地址的直接关联,但并非绝对的匿名解决方案。用户在使用过程中仍需注意可能的数据泄露途径,如网络钓鱼攻击或恶意DApp。
从监管角度看,zkLogin在隐私保护和合规之间找到了平衡点。它使Sui币网络能够满足日益严格的数字身份管理要求,同时坚持Web3的核心价值主张。
随着区块链技术从极客走向大众,Sui币的zkLogin功能很可能成为普通用户进入Web3世界的主入口。它平衡了安全与便利、透明与隐私、创新与合规,这正是区块链技术大规模采用所需的关键突破。
然而,需要注意的是,任何技术创新都伴随风险。zkLogin尽管经过两家专业公司的安全审计,但技术仍在发展中。用户应谨慎管理账户权限,注意识别恶意DApp,并了解社交恢复机制,方能真正安全地享受这项技术带来的便利。
剑星(Stellar Blade)是一款由SHIFT UP Corporation制作,PlayStation Publishing LLC发行的后末日动作冒险游戏,在游戏中拯救濒临灭绝的人类。地球正一步步走向衰败,去找到地球没落的原因,体验激烈战斗与曲折剧情。感兴趣的玩家快来下载看看吧。